728x90
반응형

SQL 4

변경 감지(Dirty Checking)

✅ 영속성 컨텍스트란 ‘엔티티를 영구히 저장하는 환경’이라는 뜻 EntityManager.persist(entity); 하지만 이는 논리적인 개념이다. 엔티티 매니저를 통해서 영속성 컨텍스트에 접근할 수 있다. 아래의 예를 통해 영속성 컨텍스트 내에서 변경 감지(Dirty Checking)를 하는 법을 알아보자. ✅ 엔티티 수정 EntityManagerFactory emf = Persistence.createEntityManagerFactory("hello"); // 단일 EntityManger를 생성한다. EntityManager em = emf.createEntityManager(); EntityTransaction tx = em.getTransaction(); // 트랜잭션 시작한다. (영속성 컨텍..

Dev/Spring 2023.11.20

Ch05. SQL

Overview 요구사항에 맞게 쿼리를 작성하는 방법에 대해 고민하고, 이를 통해 쿼리를 만들어보자. Entity-Relationship Diagram Requirements 진행 중/완료 미션을 모아서 보는 페이지 SELECT * FROM Mission WHERE mission_status = 'IN_PROGRESS' OR mission_status = 'COMPLETED';한 유저에게 할당된 미션에 대해, 진행 중 혹은 진행 완료된 미션을 모아서 볼 수 있는 쿼리 리뷰 작성하는 페이지 INSERT INTO Review (grade, title, content, reply, visitDate, store_id, user_id) VALUES (:grade, :title, :c..

Activities/UMC 5th 2023.11.19

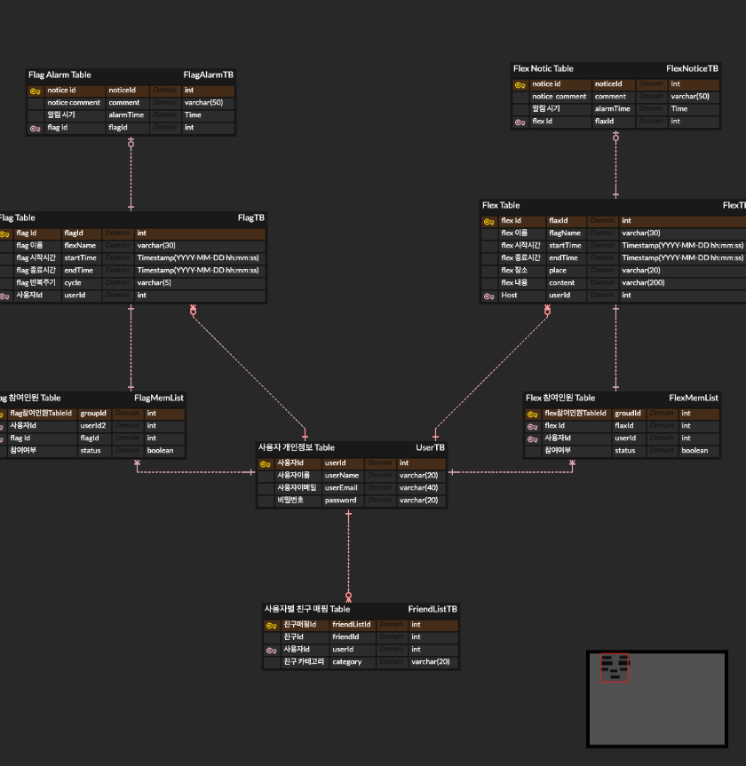
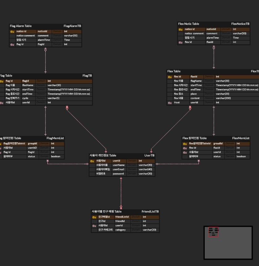
[FlagApp] Springboot - AWS RDS(MySQL) Connection

개발환경 SpringBoot 2.7.13 JDK 11.0 MySQL 8.0.32 해당 ERD를 기반으로 Database Schema를 구축하였습니다. Relationship을 활용해 User, Flag(만남약속), 친구목록 등의 Entity-Relationship 관계를 표현하고자 했습니다. 그리고 AWS RDS를 생성하고, DataGrip 툴을 사용하여 연동하였습니다. Host : Instance End-Point Port : 3306(default) User : DB 생성 시 만든 계정 아이디 Password : DB 생성 시 만든 계정 비밀번호 참고) AWS RDS 생성 시 화면 이렇게 DB 연동 후, ERD 기반 Query로 스키마를 완성하였습니다. 그리고 SpringBoot Project에도 ..

CS/Database 2023.06.29

Ch4 SQL : RDS실습

UMC 4th - SpringBoot DataGrip 다운로드: 데이터베이스 및 SQL용 크로스 플랫폼 IDE www.jetbrains.com 공홈에서 데이터그립을 다운로드 해준다 실행 후, 좌측 상단 + 버튼을 통해 MySQL과 연결할 준비를 한다 Host : RDS엔드포인트 User : RDS 마스터 계정 Password : RDS 마스터 PW 이 때,,, 반드시 RDS 계정을 사용하도록 하자 필자는 EC2 계정으로 착각하여 며칠을 헤맸다 입력 후, Test Connection에 이런 팝업이 뜨면 바로 OK를 통해 접속해준다 그 후 Export해준다.. 다음은 구글 및 티스토리에 떠돌아다니는 당근마켓 스키마이다 CREATE TABLE `User` ( `userId` int AUTO_INCREMENT..

Activities/UMC 4th 2023.05.17
728x90
반응형